


Back to resources
Why TRUE Zero Standing Privileges Requires an Agentless Architecture
November 2025 / 9 min. read /

If true Zero Standing Privileges (ZSP) is the goal, two things have to be true at the same time:
- No latent standing privilege. Permissions shouldn’t exist between tasks.
- Runtime authorization. When access is needed, rights are created just-in-time, scoped to the task, and removed automatically.
That’s straightforward on paper and hard in practice, especially now that identities include agentic AI systems that act continuously and at speed, in addition to humans and service accounts.
One place the model often breaks is confusing the control of credentials with the control of authorization.
Vaults and credential rotation are important, but they don’t, by themselves, eliminate standing privilege. If a permanent privileged principal has to exist on the target, like an admin role in an account, or a shared service account in a database, then risk persists even if the credential is carefully time-boxed (which isn’t true ZSP).
ZSP in the name of Zero Trust requires us to move the unit of control from the credential to the permission on the target, and to do it in a way that doesn’t slow teams down with proxies, agents, or connector projects. ZSP works hand-in-hand with just-in-time (JIT) ephemeral access to ensure that environments stay secure without compromising on speed and security.
Agentless deployment keeps the platform out of your data path to remove operational drag.
Vaultless authorization ensures permissions only exist during the approved window to remove residual privileges.
Vaults remain useful for secrets that can’t remain ephemeral, but more on that below.
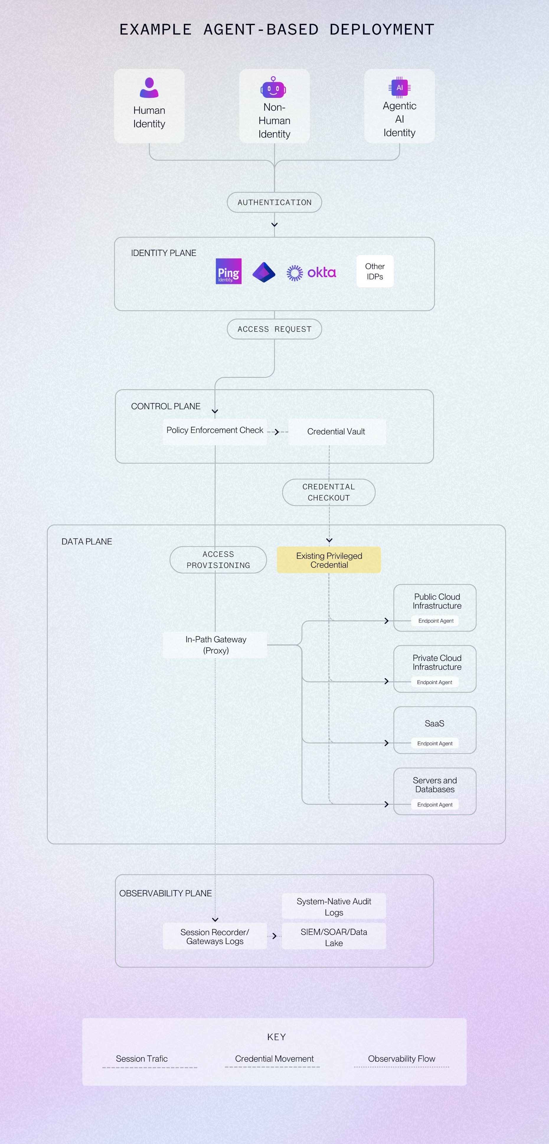
Agentless vs Non-Agentless Infrastructure
An agentless approach keeps the platform out of the data path. It connects to clouds, SaaS, databases, and clusters using native connections to create and remove permissions on those systems. Sessions flow directly between requesters and targets; the platform doesn’t proxy traffic and doesn’t require host or cluster agents to mediate actions.
As accounts, projects, and identities grow, there’s little added surface to patch or upgrade because enforcement happens natively on the targets you already operate.
A non-agentless approach inserts components (e.g. session proxies/jump boxes, endpoint or cluster agents, or a growing set of custom connectors) into the middle of access. Thisb often starts with a straightforward deployment plan that becomes a long-running operational commitment: versioning agents, hardening and scaling proxies, and mapping each system to the right connector.
Each new target or capability can multiply the moving parts you now own. The effect on security posture mirrors the effect on operations: more components to configure correctly, more places where a missed update or a subtle setting can create a gap.

Where Do Vaults Fit In?
Vaults remain useful for the secrets that truly must exist, but they shouldn’t anchor the access model. When authorization is minted on the target system at runtime, a vault is no longer needed for most operational access paths.
Instead of gating a permanent admin identity, you grant the exact permission required for the task and remove it when the window closes.
Deploying an access management that isn’t reliant on endpoint agents removes the operational and architectural friction; permission-centric control removes the residual privilege. Together, they let the access layer match the speed and scale of the environment it protects.

Supporting Zero Standing Privileges with Agentless, True Just-in-Time Architecture
ZSP becomes achievable when the access flow looks like this:
- A user, service, or AI agent requests access. Policy evaluates identity, purpose, and context, with optional approval for sensitive actions. All of this, done in the moment of action and access request.
- If approved, the platform leverages native connections to create a scoped, time-bound permission on the target. For example, an AssumeRole in a cloud account, a RoleBinding in a Kubernetes cluster, or a fine-grained database grant.
- The requester connects directly to the target. There’s no proxy or jump service in the path.
- When the window ends or a signal is received, the permission is removed and baseline access returns to zero. Logs automatically track who accessed what, when, and why to understand the permissions granted and the actions taken.
That sequence is the practical difference between vaulted and vaultless just-in-time models.
Vaulted workflows have access to a credential that represents a permanent privileged principal. Permissions on the target system persist, whether anyone is using it or not.
Vaultless workflows limit the time of existence on the permission itself; the authorization exists only during the approved window. In the first case, you’re minimizing exposure to something that’s always there. In the second, you’re removing the thing that would otherwise be exposed.

Permissions are born at approval and die on schedule, meaning that credentials or tokens without matching authorization become inert. And because there are no endpoint agents mediating behavior, there’s less code to roll out and fewer emergency changes when components need to be patched.
This also solves a long-standing problem for non-human and agentic AI identities. The platform grants the precise permission needed for the task at hand. The job runs and permissions are removed when the job is completed.
The result is fast automation without the always-on service accounts and broad scopes that undermine least privilege.

Scale Access with a Practical Path to ZSP
The goal isn’t simply to mediate access more neatly; it’s to erase privilege between tasks. An agentless achitecture and deployment model keeps the access layer out of the way of normal workflows and out of the center of your incident surface. A vaultless, JIT approach ensures authorization only exists when it should.
Together, they deliver fast rollout, straightforward operations, and a measurable reduction in residual risk for ZSP that holds up under real workloads for people, services, and AI systems alike.

